Schadensliste exportieren
Die Schadensliste erstellt für ausgewählte Strukturebenen eine Schadensauflistung in Tabellenform. Ihnen stehen diverse Optionen in den Voreinstellungen zur Verfügung, mit denen Sie die Liste nach Ihren Ansprüchen und Bedürfnissen erstellen können.
1) Ebenen für den Export wählen
- Wählen Sie über das Drucken-Symbol
die Schadensliste. - Je nachdem von welcher Ebene Sie die Schadensliste anwählen, öffnet sich der entsprechende Datenbestand in der Auswahl.
- Wenn Sie zum Beispiel auf der Startseite den Schadenslistenexport öffnen, werden Ihnen alle Datensätze angezeigt, die in ZIS Ing-Bau zu diesem Zeitpunkt vorhanden sind.
- Wenn Sie sich innerhalb eines Standorts befinden, werden Ihnen in der Auswahl nur Bauwerke und Bauwerksabschnitte im aktuell geöffneten Standort angezeigt.
- Selektieren Sie die gewünschten Strukturebenen für den Export über die Checkboxen im Auswahlfeld.
- Klicken Sie auf
, wenn Sie mit der Auswahl zufrieden sind. Ein Klick auf
schließt das Fenster ohne Export.

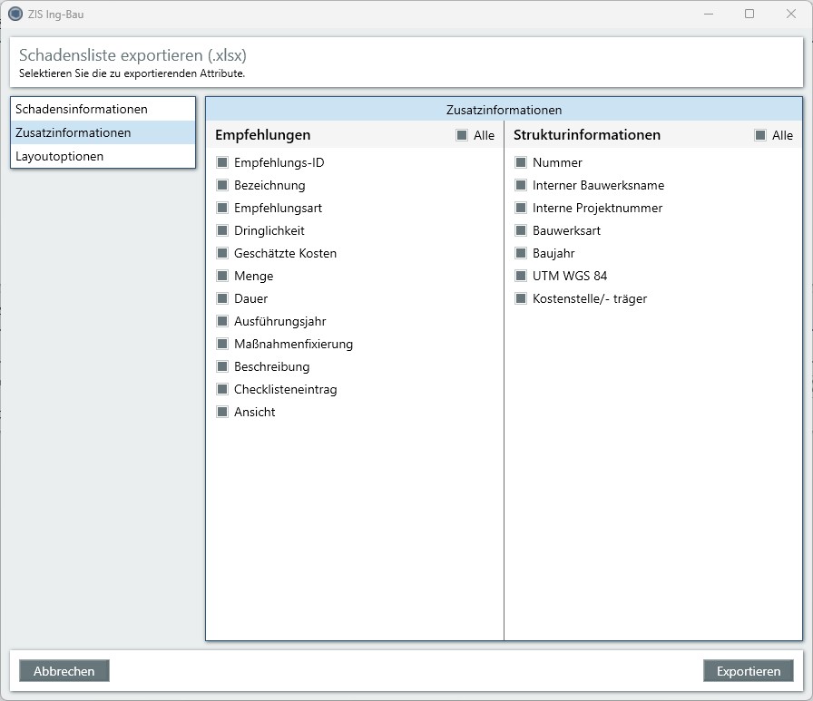
2) Voreinstellungen Schadensliste
- Nachdem Sie auf
geklickt haben, öffnen sich die Voreinstellungen. - Wählen Sie in den Reitern Schadensinformationen, Zusatzinformationen und Layoutoptionen die gewünschten Einträge und Einstellungen.
- Klicken Sie auf
, wenn Sie mit der Auswahl zufrieden sind. Ein Klick auf
schließt das Fenster ohne Export, auf
gelangen Sie zurück zu Schritt 1).
Schadensinformationen
Zusatzinformationen

Layoutoptionen

3) Speicherort wählen
- Nachdem Sie auf
geklickt haben, öffnet sich der Windows Explorer. - Wählen Sie den Speicherort der Schadensliste und benennen Sie die Datei.
- Mit einem Klick auf
wird die Schadensliste im angegebenen Ort gespeichert. - Im anschließenden Bestätigungsfenster haben Sie die Möglichkeit, die Schadensliste sofort zu öffnen. Klicken Sie hierzu auf Ja.
Verwandte Artikel: Berichte drucken | Schaden erfassen | Schadensliste
Verfügbar ab ZIS Ing-Bau Version: 24.05.07.0
